ads/auto.txt

Download Apple Mobile Device Ethernet Driver

Download Apple Mobile Device Usb Driver Windows 10 7 Guide

Download Apple Mobile Device Usb Driver Windows 10 7 Guide

How To Download Update Apple Mobile Device Usb Driver When It Is Missing

How To Download Update Apple Mobile Device Usb Driver When It Is Missing

How To Install Apple Mobile Device Usb Driver

How To Install Apple Mobile Device Usb Driver

Download And Install Apple Apple Mobile Device Ethernet Driver Id 1637184

Download And Install Apple Apple Mobile Device Ethernet Driver Id 1637184

Apple Mobile Device Usb Driver Download Windows Latest Version Youtube

Apple Mobile Device Usb Driver Download Windows Latest Version Youtube

Apple Mobile Device Usb Driver Windows 10 Apple Community

Apple Mobile Device Usb Driver Windows 10 Apple Community

Apple Mobile Device Usb Driver Windows 10 Apple Community

The package provides the installation files for apple mobile device ethernet driver version 1 8 5 1.

Download apple mobile device ethernet driver. If the driver is already installed on your system updating overwrite installing may fix various issues add new functions or just upgrade to the available version. Apple mobile device usb driver 옆에 또는 기호가 표시되는 경우 다음 단계를 따르십시오. Global nav open menu global nav close menu.

To download the proper driver by the version or device id. Apple mobile device ethernet driver 1 8 5 1 for windows 10 v1709 32 downloads. Jun 27th 2018 17 37 gmt.

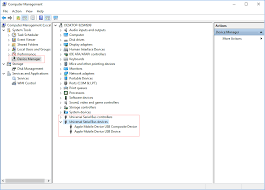
For users who find the apple mobile device usb driver is not showing up in device manager it means your apple device is not recognized on windows 10 or the driver for apple is missing for unknown reasons. Our database contains 1 drivers for apple mobile device ethernet.

In our share libs contains the list of apple mobile device ethernet drivers all versions and available for download. Apple mobile device ethernet driver 1 8 5 1 for windows 10 anniversary update 64 bit 113 downloads. Install apple mobile device ethernet driver for windows 7 x64 or download driverpack solution software for automatic driver installation and update.

Apple mobile device ethernet drivers download. Mobile phones apple. Please assure yourself in the compatibility of the selected driver with your current os just to guarantee its correct and efficient work.

If not found in our garage driver you need please contact us we will help you in time and updates to our website. Apple mobile device service를 재시작합니다.

Cannot Install Apple Mobile Device Usb Dr Apple Community

Cannot Install Apple Mobile Device Usb Dr Apple Community

Apple Mobile Device Ethernet Driver Download

Apple Mobile Device Ethernet Driver Download

Solved Computer And Itunes Not Recognizing Iphone All You Need To Know To Get It Fixed Copytrans Blog

Solved Computer And Itunes Not Recognizing Iphone All You Need To Know To Get It Fixed Copytrans Blog

Iphone Ipad Not Detected In Windows 10

Iphone Ipad Not Detected In Windows 10

Wie Kann Man Defektes Apple Mobile Device Usb Driver Reparieren

Wie Kann Man Defektes Apple Mobile Device Usb Driver Reparieren

Fix Apple Mobile Device Usb Driver Missing On Windows 10 Driver Easy

Fix Apple Mobile Device Usb Driver Missing On Windows 10 Driver Easy

Apple Mobile Device Usb Drivers V 1 8 5 1 Download For Windows Deviceinbox Com

Apple Mobile Device Usb Drivers V 1 8 5 1 Download For Windows Deviceinbox Com

Iphone Driver Install For All Apple Driver All Iphone Usb Driver Method Youtube

Iphone Driver Install For All Apple Driver All Iphone Usb Driver Method Youtube

Fix Apple Mobile Device Usb Driver Missing Appuals Com

Fix Apple Mobile Device Usb Driver Missing Appuals Com

Apple Iphone Drivers Windows 10 Pc Microsoft Community

Apple Iphone Drivers Windows 10 Pc Microsoft Community

Usb Personal Hotspot Tethering Windows 10 Apple Community

Usb Personal Hotspot Tethering Windows 10 Apple Community

Usb Tethering Doesn T Work On Windows 10 Apple Community

Usb Tethering Doesn T Work On Windows 10 Apple Community

Windows 7 Network Adapter Driver Issues Solved Driver Easy

Windows 7 Network Adapter Driver Issues Solved Driver Easy

Proprietary Hardware An Overview Sciencedirect Topics

Proprietary Hardware An Overview Sciencedirect Topics

Source : pinterest.com